Jump to content

P55 Chipset


FSbike

Recommended Posts

Δημοσιεύτηκε

Intel P55 Chipset

Πριν φτάσουμε στο chipset P55 θεωρώ πρέπον να πιάσουμε το θέμα από την αρχή (όσο γίνετε δηλαδή) για να αποκτήσουμε μια πιο σφαιρική άποψη πάνω στο θέμα και να βάλουμε τα πράγματα σε μία σωστή χρονική σειρά, ώστε να αποφύγουμε τυχόν μπερδέματα. Για αυτό σε αυτό το σημείο θα προσπαθήσω να κάνω μια αναδρομή μερικά χρόνια πίσω όπου στις μητρικές πλακέτες υπήρχαν δύο chipset, το σημαντικότερο και "γρηγορότερο" northbridge και το λιγότερο σημαντικό και "αργό" Southbridge. Ας πούμε δύο λόγια τι είναι το καθένα από αυτά.

Το Northbridge, είναι σήμερα (πλέον) γνωστό και ως MCH (Memory Controller Hub= Κεντρικός Ελεγκτής Μνήμης) ή και ως IMC (Integrated Memory Controller= Ενσωματωμένος Ελεγκτής Μνήμης) με σκοπό να διαχειρίζεται τις επικοινωνίες μεταξύ των CPU , RAM, AGP ή καρτών γραφικών βασισμένων στο PCI Express (τρέχον έκδοση PCIe 2.0) όπως και να επικοινωνεί επίσης με το Southbridge. Μερικά northbridge chipsets ενσωματώνουν επίσης ελεγκτές βίντεο, γνωστοί και ως GMCH ( Graphics and Memory Controller Hub= Κεντρικός Ελεγκτής Γραφικών και Μνήμης) που συναντάται στις μητρικές πλακέτες που έχουν Onboard VGA. Πλέον, η κατάσταση έχει λίγο-πολύ αλλάξει, καθώς βλέπουμε τόσο κάρτες γραφικών όσο και ελεγκτές μνήμης, να βρίσκονται ενσωματωμένοι στον επεξεργαστή ( on die ) και όχι πάνω στην μητρική.

Το Southbridge, επίσης γνωστό και ως Ελεγκτής Λειτουργίας Εισόδου/Εξόδου(IΟΗ) ή ως Ελεγκτής Πλατφόρμας Εισόδου/Εξόδου (PCH) είναι το τσιπ το οποίο υλοποιεί τις πιο "αργές" λειτουργίες της μητρικής πλακέτας (αναφερόμενοι στις πιο παλιές αρχιτεκτονικές υπολογιστών βασισμένων σε chipset northbridge και Southbridge). Επίσης μπορεί να συνδέει τα σήματα από τις συσκευές εισόδου/εξόδου απευθείας με τον επεξεργαστή, μέσω ενός ολοκληρωμένου κυκλώματος ελέγχου των διαύλων, για την πρόσβαση και τον έλεγχο των δεδομένων. Να σημειώσουμε εδώ ότι το Southbridge έχει την δυνατότητα να συνδυάζεται με πλήθος διαφορετικών northbridge με την προϋπόθεση όμως πως έχουν κατασκευαστεί για να συνεργάζονται. Για αυτό βλέπετε σε παλιές μητρικές να έχουν το ίδιο SB chipset ενώ το NB να αλλάζει από μητρική σε μητρική.

Σε αντίθεση με το Southbridge, το Northbridge μπορεί να είναι συμβατό με μια, το πολύ με δυο διαφορετικές τεχνολογίες επεξεργαστών. Για παράδειγμα οι επεξεργαστές Intel Core 2 με socket 775 και RAM τύπου DDR2 είναι συμβατοί με chipset Ρ35/P45. Ενώ το chipset Ρ55 είναι συμβατό με επεξεργαστή Lynnfield core i5 με socket 1156 και RAM τύπου DDR3. Παρόλα αυτά το P55 συνεργάζεται επίσης και με Clarkdale επεξεργαστές i3/i5 χωρίς να είναι απαραίτητη η αγορά ενός chipset ειδικά σχεδιασμένου για αυτούς τους CPU που είναι τα H55/Q55 κλπ ( έχουν όμως το πλεονέκτημα να εκμεταλλεύονται την IGPU ( Intergrated Graphics Processing Unit ) του Clark, δίνοντας έτσι την δυνατότητα εξόδου VGA/DVI/HDMI στο back I/O panel ). Αυτό που θέλουμε να πούμε είναι, πως κάθε φορά που έχουμε νέα τεχνολογία που συνωδεύεται από αλλαγή στο socket, τότε συνήθως έχουμε και αλλαγή του chipset που επικοινωνεί με τον επεξεργαστή. Αυτό, δεν είναι απόλυτο, καθώς υπάρχουν και εξαιρέσεις στον κανόνα.

X38 και X48

  • Η Αποτυχία του X38

Ας είμαστε ειλικρινείς εδώ, το X38 προσπάθησε δόλια και επίμονα να μας πείσει για τις δυνατότητές του. Πριν την έκθεση CeBit, μας υποσχέθηκαν άνευ προηγουμένου αύξηση στις επιδόσεις από το DDR3 και νέα χαρακτηριστικά, όπως PCI-Express 2.0 . Όχι μόνο άργησε να βγει στην αγορά, αλλά τα boards τα ψάχναμε με το σταγονόμετρο για να τα βρούμε --και φυσικά ούτε λόγος για DDR3 υποστήριξη στον controller. Στην τελική, δεν ήταν τίποτα παρά μια απογοήτευση για τους εξής λόγους:

  1. • Είδαμε ότι είναι λίγο καλύτερο στον τομέα του overclocking, αλλά μερικοί κατασκευαστές πετυχαίνουν ισάξια overclocks με P35 boards.
  2. • Η απόδοση του DDR2 ήταν φτωχή και μερικές φορές χειρότερη από το P35.
  3. • Το Χ38 αφοσιώθηκε στο DDR3 – η Intel και οι κατασκευαστές RAM προωθούν μαζικά το DDR3 επειδή είναι πιο εύκολο στην κατασκευή και συν το γεγονός ότι όλοι όσοι φτιάχνουν DDR2 μνήμες βλέπουν το κόκκινο φως (στοπ) πλέον λόγω του ότι οι τιμές έχουν πέσει στο πάτωμα (και δεν θα έχουν πλέον τόσα κέρδη όσα είχαν στην αρχή). Αυτό είναι πολύ καλό για τους καταναλωτές που θέλουν 4GB ποιότητας DDR2 που θα κοστίσει κάτω από 100 €, αλλά οι τιμές για DDR3 είναι απλησίαστες προς το παρόν.
  4. • Όπως άρμοζε και με όλες τις προηγούμενα μεταβατικά στάδια των γραφικών: AGP 4x σε 8x, AGP 8x σε PCI-Express 1.0 τώρα έχουμε PCI-E Gen 1 σε Gen 2 . Δεν υπάρχει ουσιαστική πραγματική αύξηση επίδοσης στον περισσότερο κόσμο, αλλά υπάρχει περισσότερο εύρος.
  5. • Έχοντας σταθερότητα με DDR2 μητρικές ήταν πιο δύσκολη/ρίσκο, η μετάβαση σε λίγα δοκιμασμένα DDR2-based X38 boards που αντιμετώπιζαν προβλήματα. Παρόλα αυτά τα DDR3 X38 ήταν μια χαρά!
  6. • Φήμες λέγανε ότι γρήγορα θα πάρει την θέση του το X48 λείαν συντόμως. Οπότε ο περισσότερος κόσμος προτίμησε να μην δοκιμάσει X38.

Λαμβάνοντας υπ’ όψιν τα παραπάνω, το X38 ενώ ήταν αυτό που όλοι περίμεναν, τελικά αποδείχτηκε ότι ήταν μια αναπάντεχη απογοήτευση για αρκετούς. Για αυτό την δεδομένη στιγμή της κυκλοφορίας του αρκετός κόσμος προτίμησε την αγορά ενός P35 board λόγο καλύτερου λόγου τιμής/απόδοσης.

Το X48 - αντικαταστάτης του X38

x48northbridgeam5.jpg

x48prosdokiestb6.jpg

Ως αποτέλεσμα, η Intel έχει στρέψει την προσοχή της στο νέο chipset: X48 northbridge. Τα χαρακτηριστικά του είναι σχεδόν πανομοιότυπα με αυτά του X38 northbridge, συμπεριλαμβανομένης και της υποστήριξης της τεχνολογίας XMP. Όμως φαίνεται τελικά ότι η XMP λειτουργεί μόνο από 2 DIMMs. Αυτό σημαίνει ότι αν θέλεις 4GBs χρησιμοποιώντας και τα 4 DIMMs τότε είστε άτυχος γιατί δεν παίζει η XMP.

To X48 «φοράει» ακόμα το ίδιο ICH9 southbridge που πρωτοεμφανίστηκε στο P35. Έχει

  • ·Εξι PCI-Express Gen 1.0 slots
  • ·Εξι SATA των 3Gbps με υποστήριξη Intel Matrix Raid
  • ·HD Azalia Audio
  • ·12 USB 2.0

To Intel Extreme Tuning Utility έχει εφαρμογή και στο X48 και έχει ένα ενδιαφέρον για την κόντρα του OverDrive (αντίστοιχα) της AMD.

Οι πυρήνες είναι σχεδόν όμοιοι αφού είναι ίδια 90nm όπως στο X38. Το πλεονέκτημα του X48 είναι ότι όταν κάνεις overclock την μνήμη, μπορεις να έχεις memory speed μέχρι 1800 ή 2000 Mhz. Οι κατασκευαστές έβγαλαν μόνο τις top-end μητρικές του με το X48 ενώ προτιμήσαν το P35/X38/P45 για πιο mainstream αγοραστές.

QPI και X58

Μα κάπου εδώ τα πράγματα αλλάζουν, καθώς η Intel δημιουργεί την νέα γενιά επεξεργαστών οι οποίοι είναι βασισμένοι στην αρχιτεκτονική Nehalem. Αυτό με την σειρά του επιφέρει και δραματικές αλλαγές και στα chipset. Η κυριότερη αλλαγή είναι η κατάργηση του Southbridge και η ενσωμάτωση των δύο chipset σε ένα (αναφερόμαστε για το πιο σύγχρονο chipset P55 ). Όπως είναι λογικό οι λειτουργίες των δυο chipset συνενώνονται και μερικές από τις παραδοσιακές λειτουργίες τους μεταφέρονται στον επεξεργαστή.

Το Intel X58 (codename: Tylersburg ) είναι ένα I/O Hub chipset από την Intel για desktop PC που κυκλοφόρησε στην αγορά τον Νοέμβριο του 2008, σε συνδυασμό με τον Core i7 . To chipset υποστηρίζει επεξεργαστές οι οποίοι χρησιμοποιούν το QuickPath Architecture, και είναι επίσης το πρώτο chipset που παρέχει υποστήριξη για το QuickPath interface των επεξεργαστών αυτών. Δυστυχώς δεν έχει συμβατότητα με προγενέστερους επεξεργαστές της Intel. Παρόλα αυτά, οι υποστηριζόμενοι από το chipset επεξεργαστές θέτουν σε εφαρμογή την Nehalem micro architecture και συνεπώς έχουν (ενσωματωμένο) integrated memory controller. Αυτό σημαίνει, ότι το X58 δεν έχει memory interface όπως όλα τα προηγούμενα chipsets, γιατί πολύ απλά δε χρειάζεται επειδή έχει ενσωματωθεί στην καρδιά του επεξεργαστή. Το X58 συνοδεύεται από Southbridge, και αποτελεί το πιο ισχυρό όπλο της Intel. Όπως βλέπετε στο παρακάτω block diagram, η δουλειά του X58 έχει περιοριστεί στο Έλεγχο Εισόδου/Εξόδου από τις κάρτες γραφικών που βρίσκονται συνδεμένες στον δίαυλο PCI-e 2.0 . Στο Southbridge δεν έχουμε δραμματικές αλλαγές καθώς είναι το ίδιο ICH10R chipset που υπάρχει από την εποχή του Intel P45 Express.

[ATTACH]8017[/ATTACH]

Η αρχιτεκτονική QuickPath διαφέρει αρκετά από τις προγενέστερες αρχιτεκτονικές της Intel και είναι πιο κοντά στην φιλοσοφία του HyperTransport της AMD. Σαν αποτέλεσμα, ο ρόλος του X58 δεν είναι άμεσα συγκρίσιμος με τα τους ρόλους των προγενέστερων chipsets της Intel (όπως σας είπαμε και στην αρχή, κάτι αλλάζει με την έλευση των Nehalem ). Ο ρόλος του, λοιπόν, είναι κάτι έμμεσα παρόμοιος με το “MCH” (Northbridge) και η δουλειά του είναι να:

  1. επικοινωνεί με τον επεξεργαστή μέσω μιας υψηλής ταχύτητας διασύνδεση.
  2. Να επικοινωνεί με το Southbridge μέσω διασυνδετικής διάταξης DMI,
  3. και να επικοινωνεί με υψηλής ταχύτητας περιφερειακά μέσω του PCI-Express.

Όμως, το X58 δεν είναι Memory Controller Hub (MCH) αφού δεν έχει διάταξη memory interface controller. Το μπέρδεμα είναι στο γεγονός ότι η Intel περιγράφει το X58 ως ένα “I/O Hub”, πράγμα που έχει προκαλέσει μία σύγχυση αφού ο όρος αυτός αναφέρεται (εδώ και καιρός ως συνήθεια) για το southbridge (δείτε την πρώτη σελίδα του άρθρου στον ορισμό του Southbridge), ενώ το X58 είναι περισσότερο ανάλογο με το northbridge . ( Μπερδευτήκατε μήπως ; Αυτά ήταν τα δειλά βήματα την Intel πριν μας παρουσιάσει το P55 ( Northbridge και Southbridge μαζί σε ένα ολοκληρωμένο ).,

Αντίθετα με το FSB, το καινούριο QuickPath Interface (QPI) είναι μία point2point διάταξη. Το X58 έχει δύο QPIs και μπορούν να συνδέονται απευθείας μέσω αυτών δύο επεξεργαστές σε multi-socket motherboard ( όπως μας έδειξε ο Shamino με την καινούρια μητρική ). Όταν το QPI συνδυάζεται με τους Intel Core i7, το δεύτερο QPI μένει αχρησιμοποίητο. Όταν συνδυάζεται με τους επεξεργαστές “Gainstown DP” το X58 και οι δύο επεξεργαστές συνδέονται σε τρίγωνο με δύο QPI. Για MP επεξεργαστές όπως ο “Beckton” που έχουν περισσότερα από ένα QPIs, το X58 είναι συνδεμένο με δύο επεξεργαστές, που είναι συνδεμένοι στον βρόγχο των QPIs με τους υπόλοιπους επεξεργαστές.

Nehalem είναι το codename για την καινούρια μικροτεχνολογία επεξεργαστών της Ιntel.

Η αρχιτεκτονική πήρε το όνομά της από τον ποταμό Nehalem που βρίσκεται βορειοδυτικά του Oregon. Η αρχιτεκτονική αυτή φαίνεται να αποτελεί το τελευταίο στάδιο της εξέλιξη της αρχιτεκτονικής NetBurst.

thpix.gif

H νέα γενιά Nehalem (μετά τους Bloomfield και Gainestown) ονομάζεται Gulftown ή αλλιώς Nehalem-C ) και είναι τεχνολογίας 32 nm. Υπολογίζεται να βγουν στην αγορά για το 2010 για Desktop PC, καθώς μάλιστα θα δείτε ότι κυκλοφορούν ήδη στο εξωτερικό. Θα έχει 6 πυρήνες και 3x κρυπτογράφηση και αποκρυπτογράφηση του Advanced Encryption Standard (AES) και βελτιωμένη virtualization latency. Αξιοσημείωτο είναι ότι μιλάμε για 6 πυρήνες με HyperThreading, δηλαδή, για έναν επεξεργαστή ο οποίος μπορεί να σηκώσει 12 threads και διαθέτει L3 Cache 12MB και TDP γύρω στα 130W.

Τι είναι όμως το QPI ;

Το Intel QuickPath Interconnect ("QuickPath", "QPI") είναι μία point-to-point διασύνδεση με τον επεξεργαστή της Intel για να ανταγωνιστεί το HyperTransport της AMD. Προτού καθιερωθεί η σημερινή ονομασία του, η Intel το ονόμαζε Common System Interface ή "CSI". Αυτό είναι ο αντικαταστάτης του Front Side Bus (FSB) για τα Desktop PC. Η Intel θα το λανσάρει στην αγορά τον Νοέμβριο του 2008 μαζί με τον επεξεργαστή Intel Core i7 και το X58 chipset.

Το QPI είναι ένα τμήμα της αρχιτεκτονικής του συστήματος που η Intel αποκαλεί QuickPath architecture χρησιμοποιώντας την QuickPath technology. Στην απλούστερη μορφή του, σε μία single-processor motherboard, ένα single QPI χρησιμοποιείται προκειμένου να συνδέσει τον επεξεργαστή με στο IO Hub (πχ, να συνδέσει έναν επεξεργαστή Core i7 σ’ ένα chipset X58.). Όπως και το HyperTransport της AMD, έτσι και το QuickPath Architecture προϋποθέτει ότι ο επεξεργαστής έχει integrated memory controllers .

Κάθε QPI αποτελείται από δύο 20-bit point-to-point συνδέσμους, έναν για κάθε κατεύθυνση (γραψε, διάβασε), με ένα ξεχωριστό ρολόι επίσης για κάθε κατεύθυνση (δηλαδή 2 clocks). Στο σύνολο έχουμε 2 (που είναι οι κατευθύνσεις) επί 20 συνδέσμους, συν 2 clocks = 42 σήματα. Επειδή έχουμε διαφορικά σήματα, τότε ο συνολικός αριθμός των pins είναι 2x42 = 84.

DMI και P55 Chipset

Νομίζω πως μέσα από όλη αυτή την αναδρομή φτάσαμε πλέον στο αντικείμενο αυτού του άρθρου, το οποίο δεν είναι παρά το νέο Intel P55 express chipset. Το P55 ανήκει στην τελευταία γενιά αρχιτεκτονικής της Intel, που ονομάζεται Intel Hub Architecture(IHA) όπου έχει αντικατασταθεί το chipset τύπου northbridge/Southbridge. Επειδή τα chipset αυτής της αρχιτεκτονικής (ΙΗΑ) ενσωματώνουν, όπως είπα, και τα δύο chipset ( northbridge/ Southbridge) είναι λογικό να χωρίζονται σε δύο μέρη, τα οποία σχετίζονται άμεσα με τα προηγούμενης γενιάς chipset. Τα μέρη αυτά είναι:

  • • τον GMCH(Graphics and AGP Memory Controller Hub= Κεντρικό Ελεγκτή Γραφικών και Μνήμης)
  • • και το ICH(I/O Controller Hub= Κεντρικός Ελεγκτής Εισόδου/εξόδου).

[ATTACH]8018[/ATTACH]

Στην φωτογραφία βλέπουμε το P55 express Platform controller Hub ή PCH. Είναι εμφανές πως χωρίς την ψήκτρα πρόκειται για ένα πολύ μικρό ολοκληρωμένο. Είναι τεχνολογίας 65nm και οι διαστάσεις του είναι ακριβώς 8,5X9 mm άρα το εμβαδόν του είναι 76,5 mm2

Να σημειώσουμε κάπου εδώ ότι θα αναφερθούμε στην συνεργασία του chipset με επεξεργαστές τεχνολογίας Lynnfield για δύο κυρίως λόγους. Πρώτον επειδή το P55 κυκλοφόρησε ταυτόχρονα με επεξεργαστές Lynnfield. Και δεύτερον το σύστημα δοκιμών μας αποτελείτε από ένα core i5 Lynnfield. Αυτό δεν σημαίνει ότι το P55 δεν μπορεί και να συνεργαστεί και με την νεότερη τεχνολογία επεξεργαστών clarkdale. Αυτό επιτυγχάνεται με μια απλή αναβάθμιση του BIOS . Ωστόσσο, θα πρέπει να προσέξουμε ότι συνδιάζοντας έναν επεξεργαστή Clarkdale ( i3/i5 ) με το P55 chipset, τότε χάνουμε την δυνατότητα της IGPU του επεξεργαστή, καθώς τα αποκλειστικά σχεδιασμένα chipsets για αυτούς τους επεξεργαστές είναι τα H55/Q55 chipsets. Αυτά παρέχουν FDI και βγάζουν ως έξοδο VGA/DVI/HDMI με σήμα που στοχεύει στην ενσωματωμένη κάρτα γραφικών του ίδιου του επεξεργαστή.

[ATTACH]8014[/ATTACH]

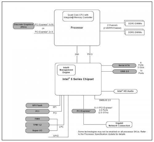
Το παρακάτω σχεδιάγραμμα στην αποτελεί την πεμπτουσία αυτού του άρθρου. Με γνώμονα αυτό θα οργανώσουμε την συνέχεια του άρθρου. Θα προσπαθήσουμε, δηλαδή να δούμε τι ακριβώς σημαίνει και τι περιγράφει.

[ATTACH]8015[/ATTACH]

[ATTACH]8016[/ATTACH]

Όπως έχει αναφερθεί και νωρίτερα κάποιες κλασικές λειτουργίας των chipset με την νέα αρχιτεκτονική της Intel (Nehalem) έχουν μεταφερθεί στον επεξεργαστή (όπως βλέπεται παραπάνω). Δηλαδή οι επεξεργαστές Lynnfield έχουν πλέον ενσωματωμένους τους ελεγκτές μνήμης ( IMC – Integrated Memory Controllers ). Χάρη σε αυτή την καινοτομία πετυχαίνουμε ταχύτητες 2000MHz με μνήμες DDR3, αλλά δυστυχώς περιοριζόμαστε σε δύο μνήμες (dual channel). Ανώτερες υλοποιήσεις όπως το X58 επιτρέπει Triple Channel.

Επιπλέον έχουν προστεθεί οι πιο γρήγορες θύρες PCI-E 2.0 οι οποίες ακόμα πιο γρήγορη επικοινωνία CPU και κάρτας γραφικών! Όταν έχουμε μόνο μια κάρτα γραφικών πάνω στο σύστημα μας τότε η επικοινωνία του chipset και της CPU γίνετε μέσο 16 διόδων, μια ικανοποιητική ταχύτητα. Αλλά τι γίνετε άμα συνδέσουμε και δεύτερη κάρτα; Τότε η επικοινωνία γίνετε με 16 διόδους από την πρώτη κάρτα και από την δεύτερη έχουμε μόνο 4 διόδους. Μάλλον όχι και τόσο αποτελεσματική εκμετάλλευση της δεύτερης μας κάρτας. Αυτό δεν είναι αναγκαίο, έχει να κάνει με την μητρική καθ’αυτή. Ας πούμε υπάρχουν μητρικές που παίζουν με 2 κάρτες γραφικών 8x και 8x αντίστοιχα.

Πέρα από τις PCI-E 2.0 της CPU, υπάρχουν και PCI-Express στο chipset ο αριθμός των οποίων ανέρχεται στις 8 (max), δηλαδή δυο περισσότερες από το παλιό Southbridge και σχετίζονται με το θέμα της δικτύωσης. Πρακτικά άσκοπο, καθώς αυτές οι είσοδοι προσφέρουν ταχύτητες περίπου ίσες με 2,5 GT/sec. Αυτό σημαίνει ότι είναι σχεδόν ίσες με τις PCI-E 1.0

Ας συνεχίσουμε πέρα από τις θύρες PCI-E, και να δούμε τι συμβαίνει με το τμήμα SATA του P55. Αυτό που αμέσως διακρίνεται και από το σχήμα είναι η ύπαρξη ελεγκτή SATA 6 καναλιών, ο οποίος μάλιστα παραμένει κατά κύριο λόγο ίδιος με αυτών του ICH10R. Συνέπεια αυτού είναι να “φορτώνεται” η λειτουργία RAID αλλά ταυτόχρονα να υπολείπεται υποστήριξης για ταχύτητες μεταφοράς 6 Gbps

Τι συμβαίνει με την δικτύωση του P55; Το P55 είναι εξοπλισμένο με MAC Gigabit Ethernet που καταναλώνει μια από τις PCI-E θύρα. Ο λόγος που καταναλώνει μεγάλο χώρο για αποθήκευση είναι εξαιτίας επέκτασης slot με ολοκληρωμένο Giga Ethernet.

Και φτάνουμε στον πιο ενδιαφέρον τμήμα, στο τμήμα των USB. Αρχικά εντυπωσιαζόμαστε με τις νέες θύρες USB 3 οι οποίες επιτρέπουν μεταφορές 500MB σε ένα δευτερόλεπτο. Για να σας πάρετε μία ιδέα, συγκρίνοντας με την παλαιότερη τεχνολογία, η μεταφορά μιας ταινίας υψηλής ευκρίνειας 25GB θα έπαιρνε 13,9 λεπτά μέσω USB 2.0 και μόλις 70 δευτερόλεπτα με το νέο πρωτόκολλο. Τα P55 chipets που υποστηρίζουν την τεχνολογία USB 3.0, φέρουν το γράμμα "Α" στην ονομασία τους ( πχ P55A), ενώ τα υπόλοιπα χρησιμοποιούν τις κλασσικές USB 2.0 .

Κλείνοντας πρέπει να αναφέρουμε ότι το P55 επικοινωνεί με την CPU με μια σύνδεση MDI στα 2 Gb/s, που σημαίνει ότι είναι παρόμοιο με την σύνδεση που ένωνε τα προγενέστερα northbridge/Southbridge chipset. Δηλαδή τα 2 Gb/s μέγιστου bandwidth είναι ισοδύναμα με τέσσερα PCH’s μισού bandwidth PCI-E 2.0. Αυτό δεν είναι και ότι καλύτερο, αν αναλογιστεί κανείς την ταχύτητα που προσφέρει το X58 με το Quick Path Interconnect. Ωστόσσο, ας μην ξεχνάμε ότι το P55 είναι ένα mainstream chipset που απευθύνεται στους περισσότερους καταναλωτές που θέλουν να έχουν ένα αρκετά δυνατό i7/i5 σύστημα.

Πηγές: Wikipedia, Intel Whitepapers και PDF

Authors: FSBike, Dr.Paneas

post-1884-1414343433,3024_thumb.jpg

post-1884-1414343433,314_thumb.png

post-1884-1414343433,3345_thumb.jpg

post-1884-1414343433,3583_thumb.png

post-1884-1414343433,3965_thumb.jpg

  • 3 weeks later...

Archived

This topic is now archived and is closed to further replies.

×
×
  • Δημιουργία...

Important Information

Ο ιστότοπος theLab.gr χρησιμοποιεί cookies για να διασφαλίσει την καλύτερη εμπειρία σας κατά την περιήγηση. Μπορείτε να προσαρμόσετε τις ρυθμίσεις των cookies σας , διαφορετικά θα υποθέσουμε ότι είστε εντάξει για να συνεχίσετε.