-
Posts
11.251 -
Εγγραφή
-
Τελευταία Επίσκεψη
-
Ημέρες που κέρδισε
1
Content Type
Forums
Ειδήσεις
Reviews
Αγγελίες
Blogs
Gallery
Everything posted by ARMAGEDDON
-
Ποια ταινία είδατε πρόσφατα 2.0 (CineLab)
ARMAGEDDON απάντησε στο θέμα του DJD topic στην ενότητα Off topic
παιδιά για στείλτε την ABYSS ταινία το Imbd γιατί έχω χαθεί λίγο, και φυσικά να την δω -
Ποιο βάζεις παραφλου από περιέργεια Εγώ βάζω Valeao protective 40 το οποίο είναι οργανικό από το 14 (θέλει το άλλο κανονικά που έχει πυριτικό άλλας)
-
πως χάλασαν καινούργια κολάρα μας δουλεύει ! ποιο πιθανό είναι να τα έχει κλάσει ο θερμοστάτης (15 - 30 ευρώ εξάρτημα) είναι πάνω στο μοτέρ ή βουλωμένο ψυγείο ! αλλά για να είναι το πάνω κολάρο ζεστό έρχεται αλλά δεν φεύγει το νερό ? ο θερμοστάτης βρίσκεται είναι αυτός παραπάνω
-
AMD ZEN 2 7nm, AM4 , TR4, SP3 (Ryzen 3xxx +, Threadripper 3xxx +, Epyc 2 +, APU)
ARMAGEDDON απάντησε στο θέμα του adpanos topic στην ενότητα AMD Platform
κομπλέ τότε εγώ την είχα σε 1700 και τώρα στον 3900χ -
AMD ZEN 2 7nm, AM4 , TR4, SP3 (Ryzen 3xxx +, Threadripper 3xxx +, Epyc 2 +, APU)
ARMAGEDDON απάντησε στο θέμα του adpanos topic στην ενότητα AMD Platform
πάρε εκεί μια ψήκτρα 25-30 ευρώ και βάλτην πάνω προτείνω Arctic Freezer 34 ή Arctic Freezer 33 eSports (πιο κοντή) ανάλογα τι χωράει το κουτί σου έχει και άλλες, άμα ψάξεις -
Προσοχή στο δρόμο κυκλοφορούν πολλοί μ@@@@κες, ένας παραλίγο να μου κάνει μ@@@κία όπως μπήκε από δεξιά μου να στρίψει αριστερά (έκανε την μακία αλλά τον πρόλαβα και δεν έγινε το κακό), <και για να μην ξεκινήσετε αν ήταν κάποιος με μηχανή στη θέση μου (θα τον έριχνε)>, του την είπα, έγιναν και τα προφορικά και μετά από λίγο μου πέταξε μπουκάλι ελπίζοντας ότι θα το περάσει μέσα από το μισάνοιχτο τζάμι του συνοδηγού και να το φάω στο κεφάλι .... (αλλά φίλε πέτυχες το πίσω τζάμι που ήταν κλειστό και δεν έπαθε τίποτα) ! (άνανδρος με μικρό γαριδάκι στο βρακί) Ηλικία 40-50 χρονών <-- Άντρακλας ? Ότι να ναι στο δρόμο MAD MAX μαζί με τον Covid
-
για αρχή μην τον βλέπεις όπως έναν ΙΝΤΕΛ το 1.44 που βλέπεις είναι peak σε έναν μόνο CORE για να ανεβάσει μάξιμουμ ρολόι όταν τους βάλεις όλους μαζί να rendaroun πέφτει στο 1.280 - 1,38 κάπου εκεί ή και ποιο κάτω edit είναι φυσιολογικό αν θες πάρε μετρητή ρεύματος να το τσεκάρεις επίσης βάλε το ryzen master που βλέπεις ρολόγια watt τάσεις κλπ
-
Ειδήσεις απο την Ελλάδα και όλο τον κόσμο v2.0
ARMAGEDDON απάντησε στο θέμα του astrolabos topic στην ενότητα Off topic
https://www.ethnos.gr/ellada/95652_koronoios-oliki-apagoreysi-kykloforias-anakoinonei-simera-o-mitsotakis στις 6 Διάγγελμα ανακοινώσεις και στις 7 εξειδικευμένες ανακοινώσεις -
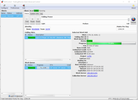
Folding@Home: Δανείστε την υπολογιστική ισχύ του PC σας στην παγκόσμια μάχη εναντίον του κοροναϊού
Το μέλος ARMAGEDDON σχολίασε στην δημοσίευση του gdp77 στην ενότητα Ειδήσεις
-
Folding@Home: Δανείστε την υπολογιστική ισχύ του PC σας στην παγκόσμια μάχη εναντίον του κοροναϊού
Το μέλος ARMAGEDDON σχολίασε στην δημοσίευση του gdp77 στην ενότητα Ειδήσεις
-
Folding@Home: Δανείστε την υπολογιστική ισχύ του PC σας στην παγκόσμια μάχη εναντίον του κοροναϊού
Το μέλος ARMAGEDDON σχολίασε στην δημοσίευση του gdp77 στην ενότητα Ειδήσεις
το μαζεύεις με το power limit έχω βάλει στην Vega 64 -25% και είναι στα ~180watt γενικά έκανε πάρα μα πάρα πολύ ώρα να βρει το project -
Folding@Home: Δανείστε την υπολογιστική ισχύ του PC σας στην παγκόσμια μάχη εναντίον του κοροναϊού
Το μέλος ARMAGEDDON σχολίασε στην δημοσίευση του gdp77 στην ενότητα Ειδήσεις
μπαίνω και εγώ -
- AMD "Navi" and "Vega2"( Radeon VII GPU, Q1 2019) - φήμες, πληροφορίες κτλ..
ARMAGEDDON απάντησε στο θέμα του idonthave topic στην ενότητα Κάρτες Γραφικών
κάτι διέλυσε λογικά η microsoft με τα update -
Μεταναστευτικό Ζήτημα στην Ελλάδα
ARMAGEDDON απάντησε στο θέμα του sotiris topic στην ενότητα Off topic
- 2.778 απαντήσεις
-
- 890fx deluxe4
- 890gx extreme4
-
(και 3 επιπλέον)
Tagged with:
-
The VDSL Thread: Μοιραστείτε τον πόνο και την χαρά σας
ARMAGEDDON απάντησε στο θέμα του astrolabos topic στην ενότητα Internet & Τηλεφωνία
να με πάλι μετά από επικοινωνία με έναν καλό τεχνικό (τεχνικοί ενωμένοι ποτέ χαμένοι), άλλαξα το 724 με το Plus 724 plus προς το παρών δίνω σημασία στο SNR down όπου από ~13db πήγαμε στα ~17db αρκετά καλά μπορώ να πω, διπλασιασμός του σήματος ως προς τον θόρυβο τώρα για τα errors θα το δω στην πορεία να παραμείνει ανοιχτό κανα 24αρο να δω τι θα μαζέψει και με το νέο ρουτερ αν βγάλουμε τους φραγμούς μπορεί να πιάσει έως 140Mbs. τον παρακάλεσα να έρθει να βάλουμε οπτική αλλά δεν είναι η περιοχή μου στο sfbb ? . επίσης είναι αρκετά ποιο σφαιράτο στο μενού από το 724 -
Μεταναστευτικό Ζήτημα στην Ελλάδα
ARMAGEDDON απάντησε στο θέμα του sotiris topic στην ενότητα Off topic
- 2.778 απαντήσεις
-
- 1
-
-
- 890fx deluxe4
- 890gx extreme4
-
(και 3 επιπλέον)
Tagged with:
-
Μεταναστευτικό Ζήτημα στην Ελλάδα
ARMAGEDDON απάντησε στο θέμα του sotiris topic στην ενότητα Off topic
Συνομοσιολογιοι VS ( προεδευτικών) = σημειώστε 1-0 Ξυπνήστε βολεμένοι ! Για χαβαλε δεν ξεκινάνε να ετοιμάζουν φύλλα πορείας, μπας και ξυπνήσουμε- 2.778 απαντήσεις
-
- 1
-
-
- 890fx deluxe4
- 890gx extreme4
-
(και 3 επιπλέον)
Tagged with:
-
Μεταναστευτικό Ζήτημα στην Ελλάδα
ARMAGEDDON απάντησε στο θέμα του sotiris topic στην ενότητα Off topic
έλα και απο θάλασσα- 2.778 απαντήσεις
-
- 890fx deluxe4
- 890gx extreme4
-
(και 3 επιπλέον)
Tagged with:
-
Μεταναστευτικό Ζήτημα στην Ελλάδα
ARMAGEDDON απάντησε στο θέμα του sotiris topic στην ενότητα Off topic
απο το βίντεο που κάνει σε ζωντανή μετάδοση το RUPTLY όταν έριξαν σε κάποιο σημείο οι δικοί μας καπνογόνα στην πόρτα μας, γύρισαν πίσω οι λαθραίοι όπου τους σταμάτησαν δυο Τούρκοι φαντάροι ακριβώς κάτω από την πινακίδα τους και τους έδειχναν να πάνε προς τα Ελληνικά σύνορα ... από εκεί και πέρα τα συμπεράσματα δικά σας για όλο το προσφυγικό ! (μάλλον οι συνωμοσιολόγοι έχουν δίκιο)- 2.778 απαντήσεις
-
- 890fx deluxe4
- 890gx extreme4
-
(και 3 επιπλέον)
Tagged with:
-
Ειδήσεις απο την Ελλάδα και όλο τον κόσμο v2.0
ARMAGEDDON απάντησε στο θέμα του astrolabos topic στην ενότητα Off topic
Το θέμα είναι λεπτό . Για αρχή τα ζιζάνια μεγάλωσαν και πνίγουν τα άνθη ! Οπότε πρέπει να γίνει μια αναδρομή για το πώς φτάσαμε εδώ διότι ο Έλλην έχει μνήμη χρυσόψαρου ! Και ο καθένας να αναλογιστεί την ευθύνη των πράξεών του και τι έχει προσφέρει με την ψήφο του στην κοινωνία ! Όποιος είναι βολεμένος (έχει δουλειά) να σκεφτεί δύο φορές παραπάνω ... Τροφή για σκέψη και για αυτογνωσία -
@GoMaR Πήγα σήμερα για ιμάντες να αλλάξω και εκεί που ξεβιδωναμε είδαμε κάπου νερό (στο βυζί από κάτω αυτό είναι για τον gomar) αλλιώς θερμοστάτη με περίβλημα ως παρακάτω Τέλος έχανε αστην κάτω μεριά εκεί που φενεται υγρό
-
λέγε στο GTA έβαλες λάθος κωδικό ...
-
AMD ZEN 2 7nm, AM4 , TR4, SP3 (Ryzen 3xxx +, Threadripper 3xxx +, Epyc 2 +, APU)
ARMAGEDDON απάντησε στο θέμα του adpanos topic στην ενότητα AMD Platform
αφού θα σου δουλεύει ως P4 καλά είσαι εκεί ? -
AMD ZEN 2 7nm, AM4 , TR4, SP3 (Ryzen 3xxx +, Threadripper 3xxx +, Epyc 2 +, APU)
ARMAGEDDON απάντησε στο θέμα του adpanos topic στην ενότητα AMD Platform
ανα ~5 λεπτά frame o 3970x ανα ~12 λεπτά frame ο 3900x και ο 1950x άρε AMD τι έκανες πάλι ! -
The VDSL Thread: Μοιραστείτε τον πόνο και την χαρά σας
ARMAGEDDON απάντησε στο θέμα του astrolabos topic στην ενότητα Internet & Τηλεφωνία
Αξίζει να πάω στο plus από αυτό που έχω τώρα ? Μόνο και μόνο για το 1Gbs Lan ; Απλά έχει ξεκινήσει να δείχνουν οι WiFi συσκευές τα κινητά να δείχνουν this WiFi has no internet connection Παρένθεση το δίκτυο που έχω φτιάξει πάει κάπως έτσι Router OTE 724 --> switch (που μοιράζει μέσω 1gbs interface σε διάφορες συσκευές) --> switch (με 1gbs interface) και WiFi (με διαφορετικό όνομα WiFi ) Το γράφω πολύ απλά, όλα περνούν IP από το router του OTE μέσω DHCP server Αλλά το δείχνει και στα δύο wifi
